Create & deploy an Application
Requirements: - Admin needs to have access to the Distribution Point (matching scope)
Creating an Application in MECM
Step 1: Launch the Application Wizard
- Navigate to:
Software Library > Application Management > Applications - Click Create Application from the ribbon at the top.

Step 2: Choose Application Type
- In the Create Application Wizard, select the application type.
- MECM supports the following formats:
- MSI
- MSIX
- APPX
- EXE
💡 For
.exeinstallers, choose "Manually specify the application information" and then use the Deployment Type: Script Installer.💡 If you would like to use the PSADT standard for packaging (or a PW script based install), kindly select the script option. For the purposes of this tutorial, we will be using the PSADT standard, and so, the script method.


Step 3: Locate the Installer (Non Script Installation)
- Click Browse and select the installer file.
⚠️ If using a DFS path like
G:\software\installer.exeand you see an "Invalid UNC path" error, replaceG:with the UNC equivalent:\\cern.ch\dfs\software\installer.exe
Step 4: General Information
- Fill in:
- Name
- Publisher
- Software Version
- Administrative Categories - For Engineering Apps, Choose Engineering Software
These fields help in organizing and identifying the application.

Step 5: Specify Further Details on Software Center
- Specify information on how you would like this application to appear on the Software Center.
- Fill in:
- Localized Application Name
- User Categories
- User Documentation Files (optional)
- Information and Privacy Links
- Localized Description
- App logo

Step 6: Specify Deployment Type
-
Click Add to define the deployment type.

-
Choose:
-
Windows Installer for
.msifiles
-
Script Installer for
.exefiles
Step 6.1: If You use the Windows Installer type
The details are filled in automatically. Selecting a path.

Final confirmed details

Step 6.2: If You use the Script Installer type
Start by selecting the option

Specify General Information

Specify Content Delivery Information

Specify Detection Mechanisms - Select Add Clause

- Choose between File System, Registry and Windows Installer. Add details accordingly.


Specify User Experience Settings

Specify Requirements and Dependencies (if any)
Confirm Deployment Mechanism

Step 7: Complete the Wizard
- Click Next through the summary and then Close.
- MECM will upload the application to the selected Distribution Points.

🚀 Deploying an Application
Once created, you can deploy the application to device or user collections.
Step 1: Navigate to the Application
- Go to:
Software Library > Application Management > Applications - Right-click the application and choose Deploy.

Step 2: Select Target Collection
- Choose a device or user collection (e.g.,
All Workstations,IT Department).
Make sure the collection contains the intended targets.

Step 3: Choose Distribution Point
- Select the Distribution Point that contains the application's content.

Step 4: Specify Deployment Intent
- Choose:
- Available – users can install via Software Center
- Required – MECM installs the application automatically

Step 5: Set Scheduling Options, User Experience and Alerts
- Set the start time and deadline (if any).
- Leave blank for immediate deployment.

Step 6: Complete Deployment
- Review and confirm the deployment settings.

Monitor status via:
Monitoring > Deployments
Video tutorials
Create a new application:
Deploy the application to a collection:
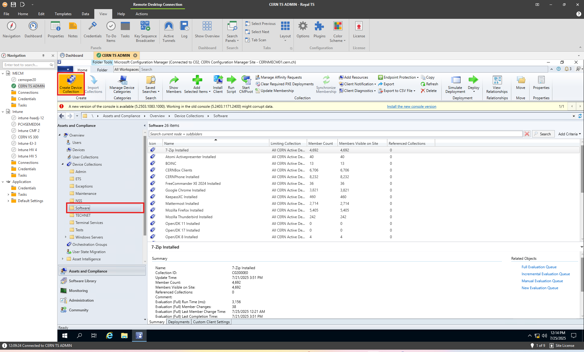
Software Metering Collections
Software Metering Collections are simple Device Collections based on what type of Application has been installed in a PC. To create a Software Metering Collection, kindly follow these instructions:
- Navigate to:
Assets and Compliance > Overview > Device Collections > Software - Click Create Device Collection from the ribbon at the top.

On entering the Create Device Collection Wizard, fill in the pertinent details. Make sure to set Limiting Collection as required.

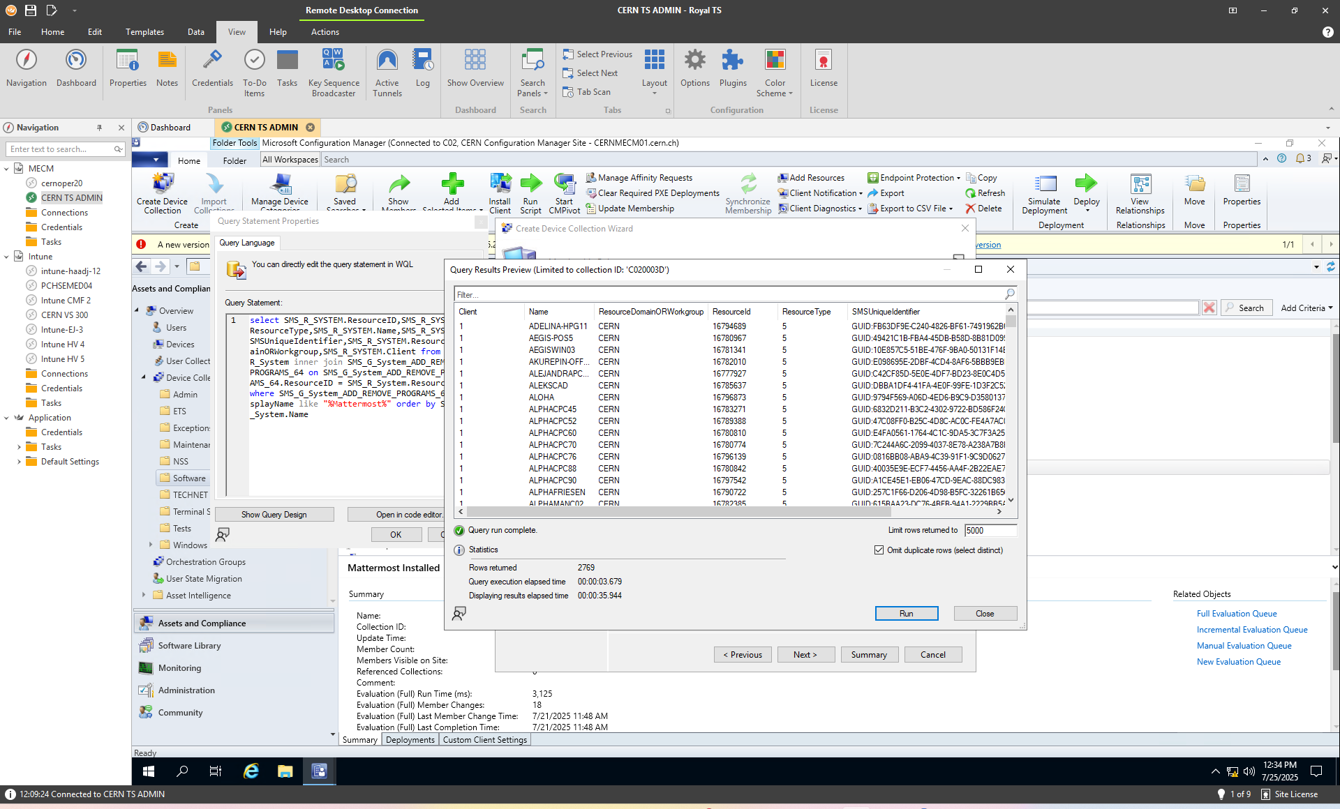
Next, in the membership rules page, Select Add Rule, and Select Query Rule.

Select Edit Query Statement

Select Show Query Language

Edit the Query language to retrieve installation information of that PC, and then click Run to verify that the query exacts the information as required.
Some examples of Queries:
select SMS_R_SYSTEM.ResourceID,SMS_R_SYSTEM.ResourceType,SMS_R_SYSTEM.Name,SMS_R_SYSTEM.SMSUniqueIdentifier,SMS_R_SYSTEM.ResourceDomainORWorkgroup,SMS_R_SYSTEM.Client from SMS_R_System inner join SMS_G_System_ADD_REMOVE_PROGRAMS_64 on SMS_G_System_ADD_REMOVE_PROGRAMS_64.ResourceID = SMS_R_System.ResourceId where SMS_G_System_ADD_REMOVE_PROGRAMS_64.DisplayName like "%openjdk%" order by SMS_R_System.Name
select SMS_R_SYSTEM.ResourceID, SMS_R_SYSTEM.ResourceType, SMS_R_SYSTEM.Name, SMS_R_SYSTEM.SMSUniqueIdentifier, SMS_R_SYSTEM.ResourceDomainORWorkgroup, SMS_R_SYSTEM.Client
from SMS_R_System
inner join SMS_G_System_ADD_REMOVE_PROGRAMS on SMS_G_System_ADD_REMOVE_PROGRAMS.ResourceID = SMS_R_System.ResourceID
where SMS_G_System_ADD_REMOVE_PROGRAMS.DisplayName like "%Visual Studio Community 2017%"
select SMS_R_SYSTEM.ResourceID, SMS_R_SYSTEM.ResourceType, SMS_R_SYSTEM.Name, SMS_R_SYSTEM.SMSUniqueIdentifier, SMS_R_SYSTEM.ResourceDomainORWorkgroup, SMS_R_SYSTEM.Client
from SMS_R_System
inner join SMS_G_System_ADD_REMOVE_PROGRAMS on SMS_G_System_ADD_REMOVE_PROGRAMS.ResourceID = SMS_R_System.ResourceID
where SMS_G_System_ADD_REMOVE_PROGRAMS.DisplayName like "%OpenJDK%8%"

Verify that the Query was successful

Summary Page

Numbers may take time to reflect.
